Nautobot UI Component Framework¶
Table of Contents¶
- Introduction
- Getting Started
- Core Concepts
- Panel Types
- Button Types
- Complete Example
- Layouts and Sections
- Best Practices
- Troubleshooting
Introduction¶
The Nautobot UI Framework revolutionizes how you create object detail views in your applications. Instead of writing HTML templates, you declaratively define your UI structure using Python objects, resulting in consistent, maintainable, and responsive interfaces.
Why Use the UI Framework?¶
- ✨ Reduced Development Time: Eliminate boilerplate HTML/CSS
- 🎯 Consistency: Automatic adherence to Nautobot's design patterns
- 🔄 Reusable Components: Compose views from pre-built panels
- 🛠 Extensible: Easy to customize and extend
Getting Started¶
Basic Setup¶
- Create a view that inherits from
NautobotUIViewSet:
from nautobot.apps import views
from nautobot.apps.ui import ObjectDetailContent, SectionChoices, ObjectFieldsPanel
class ExampleUIViewSet(views.NautobotUIViewSet):
queryset = Example.objects.all()
...
object_detail_content = ObjectDetailContent(
panels=[
ObjectFieldsPanel(
weight=100,
section=SectionChoices.LEFT_HALF,
fields="__all__"
)
]
)
Core Concepts¶
ObjectDetailContent Definition¶
Each object detail view (whether based on a NautobotUIViewSet or a legacy ObjectView) that implements the UI Framework does so by defining an object_detail_content attribute which is an instance of the ObjectDetailContent class. This class automatically does a lot of the "heavy lifting" for you as a developer, but you'll generally want to configure it for your specific data model, usually by defining any of the following:
- Extra
Tabs (beyond the default "main", "advanced", "contacts", etc. tabs that are automatically provided) Panels in the "main" tab or any extra tabs- Extra
Buttons to display at the top of the page (beyond the default "actions" dropdown)
ExtraDetailViewActionButton¶
Each object detail view (whether based on a NautobotUIViewSet or a legacy ObjectView) that implements the UI Framework does so by defining an extra_detail_view_action_buttons attribute. This attribute should be a list of ExtraDetailViewActionButton instances, which provide a clean, declarative way to add extra action buttons to your detail views.
The ExtraDetailViewActionButton class automatically handles URL generation, permission checking, and HTML rendering for you, reducing boilerplate code while maintaining consistency across your application.
Extra detail view action buttons are rendered as part of the consolidated action button system, which is implemented by the consolidate_detail_view_action_buttons template tag.
This tag is responsible for assembling all action buttons shown on an object detail view, including:
- Built-in actions (Edit, Clone, Delete)
- Model-defined ExtraDetailViewActionButton instances
Only buttons that pass their respective permission checks are rendered.
Tabs¶
A Tab is one of the major building blocks of your UI. The user can toggle between tabs, each of which displays distinct page content, typically consisting of one or more Panels. Multiple tabs can be rendered in a single HTML response (for example, the "main" and "advanced" tabs are both part of the same page; toggling between them is a client-side action only and does not require Nautobot to reload or re-render the page), while to optimize performance, certain other tabs may correspond to distinct Views that are retrieved and rendered on request. The UI Framework supports both patterns.
Panels¶
Panels are another of the major building blocks of your UI. They contain specific types of content and can be positioned within sections within a Tab.
Buttons¶
Buttons are the third major building block for the UI. Defining extra_buttons on your ObjectDetailContent instance allows you to add buttons that appear at the top of the page, alongside the standard "actions" dropdown and any custom buttons added by Apps. These buttons may operate as simple hyperlinks, or may use JavaScript to provide more advanced functionality.
Buttons Example¶
from nautobot.apps.ui import ObjectDetailContent, Button
object_detail_content = ObjectDetailContent(
panels=[...],
extra_buttons=[
Button(
weight=100,
label="Check Secret",
icon="mdi-test-tube",
javascript_template_path="extras/secret_check.js",
attributes={"onClick": "checkSecret()"},
),
],
)
Page headings and document titles¶
The Titles component provides a flexible system for generating page titles and headings based on the current view action and context.
from nautobot.apps.ui import Titles
# Create a document title instance
titles = Titles(titles={"list": "{{obj_type_plural}}"})
# Render title for a list view
context = Context({
'view_action': 'list',
'obj_type_plural': 'devices',
'view_titles': titles,
})
title = titles.render(context) # Returns: "Devices"
In HTML there is available render_title helper that use the Title instance from context['view_titles'] and properly renders the page heading and document title.
Breadcrumbs Component¶
The Breadcrumbs component creates navigation trails that help users understand their location within the application hierarchy.
There are 3 main breadcrumb items classes:
- ViewNameBreadcrumbItem - Handles breadcrumbs that are generated from Django view names using URL reversing.
- ModelBreadcrumbItem - Generates breadcrumbs from Django model metadata, automatically creating appropriate URLs and labels.
- InstanceBreadcrumbItem - Creates detail breadcrumbs for specific object instances, generating URLs to the object's detail page.
- BaseBreadcrumbItem - Can be used to create custom breadcrumb items or to show just empty "label" within the breadcrumbs path.
- ParentInstanceBreadcrumbItem - Useful to create link to the object instance, but filtered by some "parent", eg.: Devices list filtered by location.
- AncestorsInstanceBreadcrumbItem - Generates breadcrumbs items with whole ancestors path of given instance, eg.: for Locations will output all parent Locations.
By default, breadcrumbs class will render only link to the list_url if view is detail=True.
Label will be taken from model associated to this path or set to title (if in the context).
Changed in version 3.0.0 — Default breadcrumbs have changed
In Nautobot 2.x, all breadcrumbs defaulted to including the list_url at the beginning, and "detail" breadcrumbs additionally appended the
object in question to the end of the breadcrumbs by default. This was decided to be redundant information and so the behavior was changed in
v3.0.0 to the current behavior. Any views or templates using custom breadcrumbs should also be updated accordingly.
from nautobot.apps.ui import Breadcrumbs, ViewNameBreadcrumbItem, ModelBreadcrumbItem, InstanceBreadcrumbItem
# Use default breadcrumbs
breadcrumbs = Breadcrumbs()
# Render for a device detail view
context = Context({
'view_action': 'retrieve',
'detail': True, # Indicates this is a detail view
'object': device,
})
html = breadcrumbs.render(context)
It will generate:
from nautobot.apps.ui import Breadcrumbs, ViewNameBreadcrumbItem, ModelBreadcrumbItem, InstanceBreadcrumbItem
# Use default breadcrumbs
breadcrumbs = Breadcrumbs(items={"detail": [
ViewNameBreadcrumbItem(viewname_str="home", label="Home"),
ModelBreadcrumbItem(model_key="location"),
]})
# Render for a device detail view
context = Context({
'view_action': 'retrieve',
'detail': True, # Indicates this is a detail view
'object': device,
'location': device.location,
})
html = breadcrumbs.render(context)
It will generate:
<ol class="breadcrumb">
<li><a href="/">Home</a></li>
<li><a href="/dcim/locations">Locations</a></li>
</ol>
Panel Types¶
Base Panel¶
The Panel component serves as a base class for creating individual display panels within a Layout system. You'll rarely use it directly, but it's important to understand as the base class for the more feature-filled subclasses described below.
Panel Examples¶
from nautobot.apps.ui import Panel, SectionChoices
Panel(
weight=100,
section=SectionChoices.FULL_WIDTH,
label="Panel Header",
)
from nautobot.apps.ui import Panel, SectionChoices
Panel(
weight=200,
section=SectionChoices.RIGHT_HALF,
label="Optional Params Included",
body_content_template_path="path/to/template/body_content_template.html",
header_extra_content_template_path="path/to/template/header_extra_content_template.html",
footer_content_template_path="path/to/template/footer_content_template.html",
template_path="path/to/template/template.html",
body_wrapper_template_path="path/to/template/body_wrapper_template.html",
)
ObjectFieldsPanel¶
ObjectFieldsPanel is designed to automatically render object attributes in a table format. It's particularly useful for displaying model instances or any object with defined attributes. This panel inherits from KeyValueTablePanel.
NOTE:
When fields="__all__", the panel automatically excludes:
- ManyToMany fields and reverse relations (these should be displayed via `ObjectsTablePanel` if desired)
- hidden fields (name starting with `_` or explicitly declared as `hidden=True`)
- `id`, `created`, `last_updated` (these are automatically displayed elsewhere in the standard view template)
- `comments`, `tags` (these are automatically added as standalone panels)
ObjectFieldsPanel Examples¶
from nautobot.apps.ui import ObjectFieldsPanel, SectionChoices
ObjectFieldsPanel(
weight=100,
section=SectionChoices.LEFT_HALF,
label="Object Fields Panel",
context_object_key="obj",
)
from nautobot.apps import ui
from nautobot.core.templatetags import helpers
panels = ui.ObjectFieldsPanel(
weight=200,
section=ui.SectionChoices.LEFT_HALF,
label="Object Fields Panel",
fields=["name", "number", "notes", "notexists"],
context_object_key="obj",
ignore_nonexistent_fields=True,
value_transforms={
"name": [helpers.bettertitle],
"number": [lambda v: helpers.hyperlinked_field(v, "https://nautobot.com")]
},
),
KeyValueTablePanel¶
KeyValueTablePanel is a Panel component that displays data in a two-column table format, commonly used in object detail views. It extends the base Panel class and provides additional functionality for data display and transformation.
Tip
For displaying the attributes of a specific data model instance, you'll more commonly want to use the ObjectFieldsPanel subclass rather than using a KeyValueTablePanel directly.
KeyValueTablePanel Examples¶
from nautobot.apps.ui import KeyValueTablePanel
KeyValueTablePanel(
weight=100,
data={
"speed": "1000000",
"notes": "**Important**"
},
)
from nautobot.apps.ui import KeyValueTablePanel
KeyValueTablePanel(
weight=100,
data={
"speed": "1000000",
"notes": "**Important**",
},
hide_if_unset=(),
value_transforms={
"speed": [ # List of functions to apply in order
humanize_speed, # Convert 1000000 to "1 Gbps"
placeholder # Show placeholder if empty
],
"notes": [
render_markdown, # Convert markdown to HTML
placeholder # Show placeholder if empty
]
},
)
GroupedKeyValueTablePanel¶
GroupedKeyValueTablePanel is a specialized version of KeyValueTablePanel that organizes data into collapsible accordion groups. This is used in the standard template for displaying grouped custom/computed fields when present.
GroupedKeyValueTablePanel Examples¶
from nautobot.apps.ui import GroupedKeyValueTablePanel, SectionChoices
GroupedKeyValueTablePanel(
weight=300,
section=SectionChoices.FULL_WIDTH,
label="Grouped Information",
body_id="network-details",
# Data Structure
data={
"Network": { # Group name (shown as accordion header)
"VLAN": "100", # Key-value pairs in this group
"IP Range": "192.168.1.0/24"
},
"Physical": { # Another group
"Location": "Rack A1",
"Height": "2U"
},
"": { # Empty string for ungrouped items
"Notes": "Important info"
}
},
)
StatsPanel¶
StatsPanel is a Panel component that displays statistical information with clickable links to filtered views of related models. It's particularly useful for dashboards and summary views that provide quick access to filtered data sets.
StatsPanel Examples¶
from nautobot.apps.ui import StatsPanel, SectionChoices
StatsPanel(
weight=700,
section=SectionChoices.RIGHT_HALF,
label="Statistics",
filter_name="location",
related_models=[ # Models to show statistics for
Device, # Direct model reference
# Will count all devices related to this object by their `location` key
(Circuit, "circuit_terminations__location__in"),
# Tuple of (Model, query_string)
# For complex relationships
(VirtualMachine, "cluster__location__in")
# Another complex relationship example
],
)
BaseTextPanel¶
BaseTextPanel is a specialized Panel component designed to display single values in various text formats including plaintext, JSON, YAML, Markdown, and code snippets.
ObjectTextPanel¶
ObjectTextPanel renders content from a specific field of an object in the context. It simplifies the display of object attributes in various text formats (Markdown, JSON, YAML, etc.).
ObjectTextPanel Examples¶
from nautobot.apps.ui import ObjectTextPanel, SectionChoices
ObjectTextPanel(
weight=500,
section=SectionChoices.FULL_WIDTH,
label="Description",
object_field="description",
render_as=ObjectTextPanel.RenderOptions.MARKDOWN,
render_placeholder=True,
)
TextPanel¶
TextPanel renders content from a specified context field. It provides a simple way to display text content in various formats (Markdown, JSON, YAML, plaintext, or code) from the rendering context.
TextPanel Examples¶
from nautobot.apps.ui import TextPanel, SectionChoices
TextPanel(
weight=600,
section=SectionChoices.FULL_WIDTH,
label="Custom Content",
context_field="text",
render_as=TextPanel.RenderOptions.CODE,
render_placeholder=True,
)
DataTablePanel¶
DataTablePanel is a Panel component that renders tabular data directly from a list of dictionaries, providing a lightweight alternative to django_tables2 Table classes.
Note:
columns/context_columns_key and column_headers/context_column_headers_key are mutually exclusive pairs.
DataTablePanel Examples¶
from nautobot.apps.ui import DataTablePanel
DataTablePanel(
weight=100,
context_data_key="data",
columns=["one", "two", "three"],
column_headers=["One", "Two", "Three"]
)
ObjectsTablePanel¶
The ObjectsTablePanel is a powerful component for rendering tables of Django model objects,
particularly suited for displaying related objects within a detail view.
It integrates with django_tables2 and provides extensive customization options.
Configuration Parameters¶
Core Configuration¶
| Parameter | Required | Default | Description |
|---|---|---|---|
context_table_key |
No | None |
Key for pre-configured table in render context |
table_class |
No | None |
Table class to instantiate (e.g., DeviceTable) |
table_filter |
No | None |
Filter name for queryset (e.g., location_type) |
table_attribute |
No | None |
Object attribute containing queryset |
table_title |
No | Model's plural name | Title displayed in panel heading |
Query Optimization¶
| Parameter | Required | Default | Description |
|---|---|---|---|
select_related_fields |
No | None |
Fields to include in select_related() |
prefetch_related_fields |
No | None |
Fields to include in prefetch_related() |
order_by_fields |
No | None |
Fields to order queryset by |
max_display_count |
No | User preference | Maximum items to display |
Column Configuration¶
| Parameter | Required | Default | Description |
|---|---|---|---|
include_columns |
No | None |
List of columns to display |
exclude_columns |
No | None |
List of columns to hide |
hide_hierarchy_ui |
No | False |
Disable tree model indentation |
Actions Configuration¶
| Parameter | Required | Default | Description |
|---|---|---|---|
add_button_route |
No | "default" |
Route for "add" button URL |
add_permissions |
No | Model defaults | Required permissions for "add" button |
enable_bulk_actions |
No | False |
Enable bulk action checkboxes |
related_field_name |
No | table_filter value |
Field linking to base model |
related_list_url_name |
No | None |
URL override for related model list view |
enable_related_link |
No | True |
Enable link to related model list view |
ObjectsTablePanel Examples¶
from nautobot.apps.ui import ObjectsTablePanel, SectionChoices
ObjectsTablePanel(
weight=100,
section=SectionChoices.RIGHT_HALF,
table_class=ExampleTable,
table_filter="example_name",
table_title="Example Table",
)
from nautobot.apps.ui import ObjectsTablePanel, SectionChoices
ObjectsTablePanel(
weight=200,
section=SectionChoices.FULL_WIDTH,
context_table_key="example_table_instance",
table_title="Example Table",
hide_hierarchy_ui=True,
related_field_name="example_id",
enable_bulk_actions=True,
add_permissions=["dcim:add_device"],
max_display_count=10,
prefetch_related_fields=["devices"],
select_related_fields=["manufacturers", "locations"],
)
ObjectsTablePanel Advanced Options¶
If the ObjectsTablePanel is a related object, it is expected that the related model has a list view and that the badge will link to that view with the appropriate filter applied. If the linked view and filter are not valid, a warning will be logged and the badge will be disabled.
Ensure the ObjectsTablePanel has the proper related_field_name to apply the appropriate filter to the list view.
# Example from the Prefix detail view showing the Parent Prefixes
object_detail.ObjectsTablePanel(
...,
table_title="Parent Prefixes",
related_field_name="ancestors",
...,
),
If the related model is using a custom through table, you can provide the related_list_url_name parameter to provide the proper list view URL.
# Example from the VRF detail view showing the VRF to Device assignments
object_detail.ObjectsTablePanel(
...,
table_class=tables.VRFDeviceAssignmentTable,
table_title="Assigned Devices",
related_list_url_name="dcim:device_list",
related_field_name="vrfs",
...,
),
Lastly, if the related model is using a GenericForeignKey, or is a Many-to-Many relationship linked to multiple models, there isn't a single list view you can use for the link. In that case, you can disable the related link via enable_related_link=False.
# Example from the Tag detail view showing the objects assigned to the Tag
object_detail.ObjectsTablePanel(
...,
table_title="Tagged Objects",
enable_related_link=False,
...,
),
Button Types¶
Button¶
The Button component defines a single button in an object detail view.
Button Examples¶
class SecretUIViewSet(...):
...
object_detail_content = ObjectDetailContent(
panels=[...],
extra_buttons=[
Button(
weight=100,
label="Check Secret",
icon="mdi-test-tube",
javascript_template_path="extras/secret_check.js",
attributes={"onClick": "checkSecret()"},
),
],
)
DropdownButton¶
DropdownButton is a subclass of Button that may itself contain other Buttons as its children, which it will render as a dropdown menu. For an example of usage, refer to the Add Components dropdown on the Device detail view.
DropdownButton Examples¶
class DeviceView(generic.ObjectView):
...
object_detail_content = ObjectDetailContent(
extra_buttons=[
object_detail.DropdownButton(
weight=100,
color=ButtonColorChoices.BLUE,
label="Add Components",
icon="mdi-plus-thick",
required_permissions=["dcim.change_device"],
children=(
object_detail.Button(
weight=100,
link_name="dcim:device_consoleports_add",
label="Console Ports",
icon="mdi-console",
required_permissions=["dcim.add_consoleport"],
),
object_detail.Button(
weight=200,
link_name="dcim:device_consoleserverports_add",
label="Console Server Ports",
icon="mdi-console-network-outline",
required_permissions=["dcim.add_consoleserverport"],
),
...
),
),
],
)
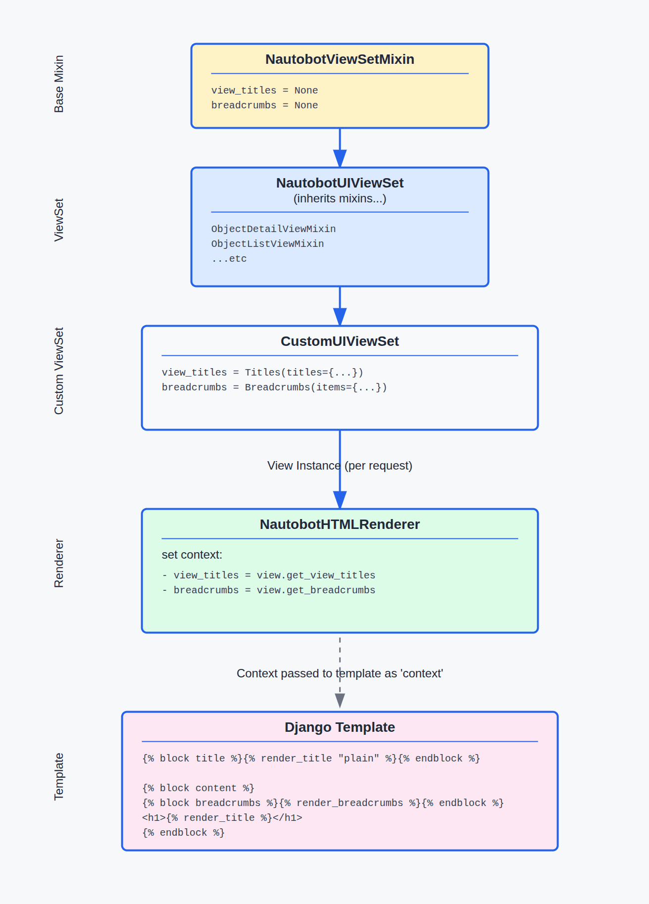
Breadcrumbs and titles overview¶
High-level data flow diagram:
BreadcrumbItem Configuration¶
Breadcrumb items has three main type of items.
ViewNameBreadcrumbItem: Creates a breadcrumb from a Django view name (string or callable), with optional URL kwargs and query params. The label can be static or dynamic.ModelBreadcrumbItem: Generates a breadcrumb based on a Django model class, instance, or dotted model string. Supports resolving list/detail URLs and model verbose names for the label.InstanceBreadcrumbItem: Represents a breadcrumb for a specific object instance (fetched from context). The URL and label are resolved from the object’s absolute URL and display/name.
All breadcrumb items accept a should_render callable to control visibility based on context, and are automatically filtered out if both their URL and label are empty.
Labels can be rendered either by using simple str, passing object that has __str__ method, passing callable that accepts context or by taking it from context via label_key.
ViewNameBreadcrumbItem Class¶
# Basic view name breadcrumb
item = ViewNameBreadcrumbItem(
view_name="dcim:device_list",
label="All Devices",
)
# Will generate: ("/dcim/devices/", "All Devices")
# Basic view name from context breadcrumb
item = ViewNameBreadcrumbItem(
view_name_key="list_url",
label="All Devices",
)
# Will generate: ("/dcim/devices/", "All Devices"); assuming there is "dcim:device_list" in context["list_url"]
# With reverse parameters
item = ViewNameBreadcrumbItem(
view_name="dcim:device",
reverse_kwargs={"pk": 123},
label="Device Details",
)
# Will generate: ("/dcim/devices/123", "Device Details")
# With query parameters
item = ViewNameBreadcrumbItem(
view_name="dcim:device_list",
reverse_query_params={"status": "active"},
label="Active Devices",
)
# Will generate: ("/dcim/devices/?status=active", "Active Devices")
# With dynamic parameters from context
item = ViewNameBreadcrumbItem(
view_name="dcim:device_detail",
reverse_kwargs=lambda ctx: {"pk": ctx["object"].pk},
label=lambda ctx: f"Device: {ctx['object'].name}",
)
ModelBreadcrumbItem Class¶
# Basic model breadcrumb (uses plural verbose_name)
item = ModelBreadcrumbItem(model=Device)
# Will generate: ("/dcim/devices/", "Devices")
# Singular form
item = ModelBreadcrumbItem(
model=Device,
model_label_type="singular",
)
# Will generate: ("/dcim/devices/", "Device")
# Different URL action
item = ModelBreadcrumbItem(
model=Device,
model_url_action="add",
)
# Will generate: ("/dcim/devices/add/", "Devices")
item = ModelKeyBreadcrumbItem(
model_key="parent_model",
model_label_type="singular",
)
# Will generate: ("/dcim/devices/", "Device") - assuming that "parent model" is Device
# Using dotted model path
item = ModelBreadcrumbItem(model="dcim.device")
# Will generate: ("/dcim/devices/", "Devices")
InstanceBreadcrumbItem Class¶
# Basic usage - looks for instance in context["object"]
item = InstanceBreadcrumbItem()
# Uses default instance_key="object"
# Custom context key
item = InstanceBreadcrumbItem(instance_key="device")
# Custom label
item = InstanceBreadcrumbItem(
instance_key="object",
label="Current Item"
)
# Dynamic label from context
item = InstanceBreadcrumbItem(
label=lambda ctx: f"Editing {ctx['object'].name}"
)
Customizing Breadcrumbs¶
By default Breadcrumbs class uses two actions: list and detail. However, you can specify your custom action,
or just pass to the items one built-in action to override default only for the chosen view actions.
If there is no view_action in the context it will use list by default.
If there is no detail in the context it will assume detail=False by default.
Example 1: Simple Override¶
# Replace default breadcrumbs for create action
custom_breadcrumbs = Breadcrumbs(
items={
'create': [
ViewNameBreadcrumbItem(view_name="home", label="Home"),
ModelBreadcrumbItem(model_key="model"),
ModelBreadcrumbItem(model_key="model", action="add", label="Add New")
]
}
)
Example 2: Complex Navigation¶
# Multi-level hierarchy for nested objects
nested_breadcrumbs = Breadcrumbs(
items={
'retrieve': [
ModelBreadcrumbItem(model="dcim.location", model_label_type="plural"),
InstanceBreadcrumbItem(
instance_key="object.location",
label=lambda ctx: f"Site: {ctx['object'].location.name}"
),
ModelBreadcrumbItem(model="dcim.device", model_label_type="plural"),
InstanceBreadcrumbItem(),
]
}
)
Complete Example¶
from nautobot.apps.ui import (
SectionChoices,
ObjectFieldsPanel,
ObjectDetailContent,
StatsPanel,
)
from nautobot.apps import views
from your_app.models import Location, Device, Circuit
class LocationUIViewSet(views.NautobotUIViewSet):
queryset = Location.objects.all()
object_detail_content = ObjectDetailContent(
panels=[
ObjectFieldsPanel(
weight=100,
section=SectionChoices.LEFT_HALF,
fields="__all__",
),
StatsPanel(
weight=100,
section=SectionChoices.RIGHT_HALF,
filter_name="location",
related_models=[
Device,
(Circuit, "circuit_terminations__location__in")
],
),
GroupedKeyValueTablePanel(
weight=300,
section=SectionChoices.FULL_WIDTH,
body_id="custom-fields",
data={
"Network": {
"VLAN": "100",
"IP Range": "192.168.1.0/24"
}
},
),
ObjectTextPanel(
weight=400,
section=SectionChoices.FULL_WIDTH,
object_field="description",
render_as=BaseTextPanel.RenderOptions.MARKDOWN,
),
]
)
Layouts and Sections¶
Render Options¶
Section Options¶
Best Practices¶
1. Panel Organization¶
- Use consistent weights across your application
- Group related information in adjacent panels
- Consider various screen sizes when choosing sections, especially for ObjectsTablePanel
2. Performance¶
- Be specific with field selections - select only needed fields for better performance
- Ensure usage of
select_relatedorprefetch_related
3. User Experience¶
- Provide clear, descriptive labels
- Use consistent patterns across views
- Implement proper error handling for custom business logic if writing custom panels
4. Maintenance¶
- Document custom transformations
- Keep related model lists updated
- Use meaningful
body_idvalues
Troubleshooting¶
Common Issues and Solutions¶
-
Panels Not Appearing
- Verify section choices
- Check panel weights
- Confirm data availability
-
Performance Issues
- Review query complexity in StatsPanel
- Optimize field selections
- Check database indexes
-
Layout Problems
- Validate section assignments
- Review weight ordering
- Check responsive behavior
-
Value Rendering
- Verify transform functions
- Check data types
- Confirm template paths


























